Biggest Syside Release: views support, more diagrams, and new automation features

We are excited to announce Syside 0.8.5, our most significant release since the commercial launch of Syside tools, and a major step toward the v1.0.0 milestone we outlined in our Q1 2026 roadmap update.

This release brings substantial new capabilities to both Syside Modeler and Syside Automator, a range of quality-of-life improvements driven directly by feedback from enterprise users, and a considerable number of bug fixes reported by our community. The full technical changelog is available on our community forum.

What's New in Syside Modeler

Tom Sawyer SysML v2 Viewer Updated to v1.3

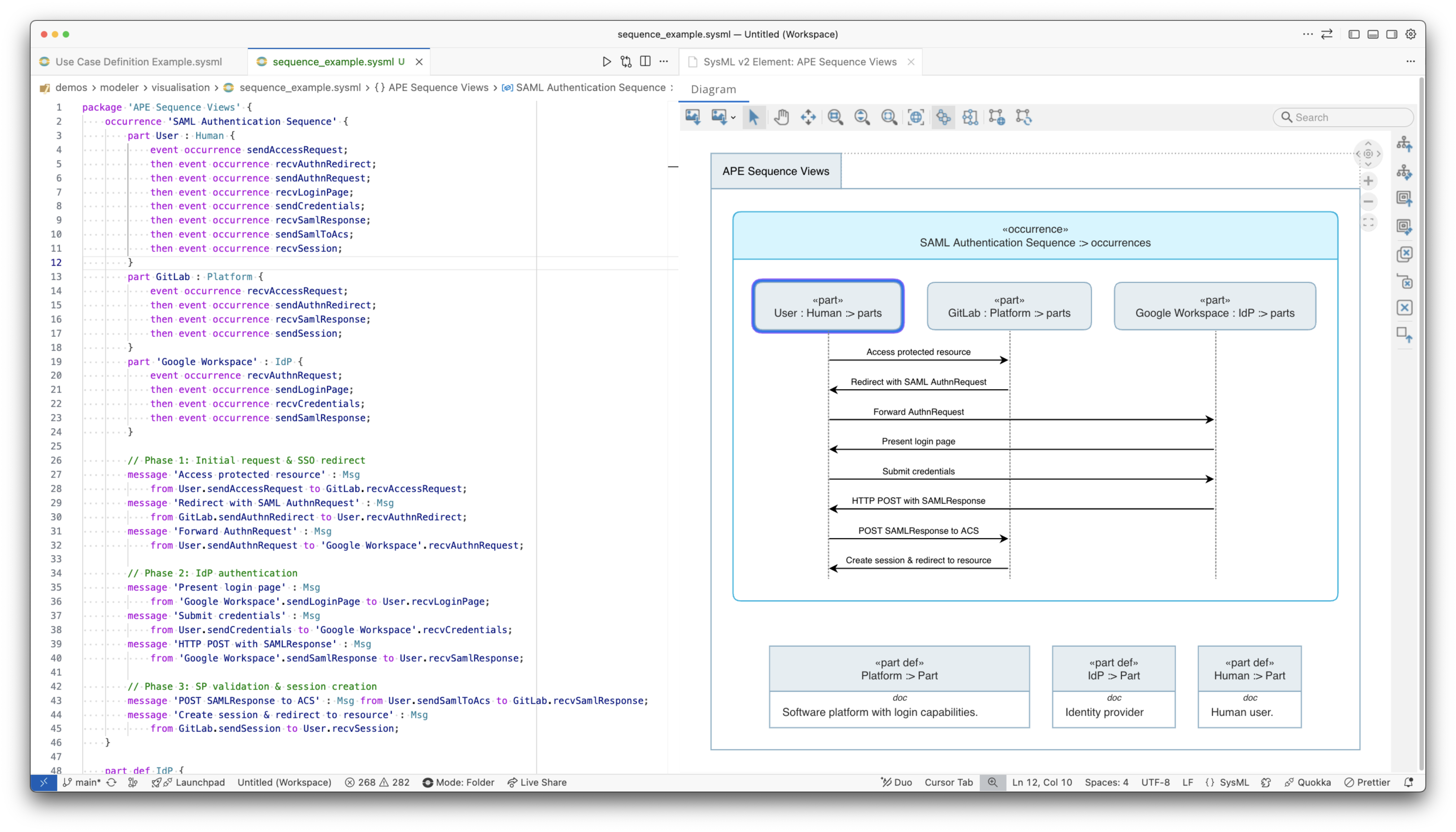
  • Sequence diagram support — model and visualise interaction sequences directly in Syside Modeler
  • Use case diagram support — visualise actor-system relationships as part of your modelling workflow
  • Edge crossing visualisation — improved readability for complex diagrams with crossing relationships
  • Colour rendering — diagrams are now rendered in colour, making large models significantly easier to read and navigate

SysML v2 Views Support

You can now generate diagrams scoped to specific SysML v2 view elements, including models split across multiple .sysml files. This is a foundational capability for teams working with large, modular models, enabling you to define what each stakeholder sees without restructuring the underlying model.

Try it yourself here.

Programmatic Diagram Generation & Export

Diagram generation and export are now accessible programmatically via the Modeler CLI. This unlocks a range of downstream use cases: automated report generation with embedded SysML v2 diagrams, integrating visualisations into requirements management tools, and diagram export as part of CI/CD pipelines.

Try it yourself here.

Visualise in Multiple Tabs

You can now open and visualise contents from a single .sysml file in separate tabs within Syside Modeler. This makes it easier to work with different parts of a model simultaneously without losing context.

Try it yourself here.

Python No Longer Required

The Python runtime is now bundled directly into Syside Modeler. This removes a persistent friction point in installation that we frequently hear about. Installing and running Modeler is now a lot quicker.

Fixed: Phantom Duplicate Element Warnings After File Operations

We resolved an issue where false "duplicate element" warnings could appear on top-level packages after common file operations — such as copying a .sysml file, renaming a package, or moving files around in your workspace. VS Code's file change events don't always propagate quickly enough in these situations, causing Syside to temporarily believe two conflicting elements exist. Previously, the only way to clear the warning was to manually invoke Developer: Reload Window in VS Code. This now resolves automatically.

The issue was most noticeable when using AI coding tools like GitHub Copilot, since they create and modify files faster than a human typically would, but any sufficiently quick sequence of file operations could trigger it.

What's New in Syside Automator

Filter Model Elements by Metadata

Compiler.evaluate_filter is now available, implementing the SysML v2 filter semantics, allowing you to query which parts of your model match a given filter condition — by type (PartUsage, ActionUsage), by domain (@Electrical, @Mechanical), by procurement type (PartSource::COTS), or any other metadata-based expression. This enables filtered BOM generation, domain-specific component views, and selective element export to external tools — without writing custom traversal logic.

Try it yourself here.

Evaluate Calculations and User-Defined Functions

Compiler.evaluate_feature now supports extended functionality to evaluate calculations and user-defined functions. Use it to compute parameters or physical properties directly from your model, with automatic SI unit conversion across mixed units. We also added support for more functions defined in the SysML v2 specification.

Try it yourself here.

Looking Ahead: The Road to v1.0.0

This release brings us materially closer to the Syside v1.0.0 milestone we are focusing on in Q1 2026. The v1.0.0 release will mark a stable API for Syside Automator and full Sysand integration into Syside Modeler, providing the foundation of stability that production projects require.

We are also continuing work on user-defined tabular views and the Syside Derisker public beta, both of which remain on our near-term roadmap.

As always, we are deeply grateful to the community members who report issues, share feedback on the forum, and push us to build better tooling and improve.

*Questions or feedback? Join the conversation on our Community Forum or reach out at syside@sensmetry.com.*

Cookies

Learn from leading SysML v2 practitioners at SYSTEM-AS-CODE FEST on June 5th, 2026